Robô Buzz: Fluxo de N8N para Automatizar Conteúdo em Redes Sociais
Robô Buzz: Fluxo de N8N para Automatizar Conteúdo em Redes Sociais
Não foi possível carregar a disponibilidade de retirada.
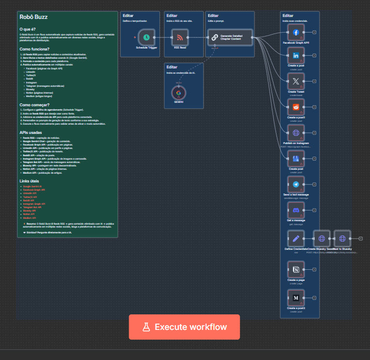
Apresente sua marca em todos os canais — sem equipe cara. O ROBÔ BUZZ transforma RSS em posts prontos, com texto persuasivo, emojis, hashtags e CTA com link, e publica automaticamente em Facebook, Instagram, LinkedIn, X/Twitter, Reddit, Telegram, Google Business Profile, Bluesky, Notion e Medium. É sua operação de social em piloto automático: capta, escreve, agenda e distribui.
Destaques
🛰️ Captação automática: lê seus feeds RSS e dispara conteúdos sempre que chegar algo novo.
🧠 Copy inteligente por rede: linguagem, quebras de linha, emojis, hashtags e CTA ajustados para cada plataforma.
📅 Agendamentos recorrentes: defina frequência com Schedule Trigger e mantenha o calendário sempre cheio.
🔗 Publicação multicanal real: Graph API (FB/IG) + LinkedIn + X/Twitter + Reddit + Telegram + Bluesky + GBP + Notion + Medium.
⚙️ Totalmente personalizável: edite prompts, tom de voz, regras por canal e parâmetros de link/UTM.
📈 Escala e consistência: poste em massa com padrão editorial estável, sem microgerenciar.
Compartilhar

Roboteca®
📍 Brigadeiro Faria Lima, 1811 Jardim Paulistano, São Paulo - CEP: 01.452-001 Sala 1119
CNPJ: 51.245.675/0001-31